Содержание статьи
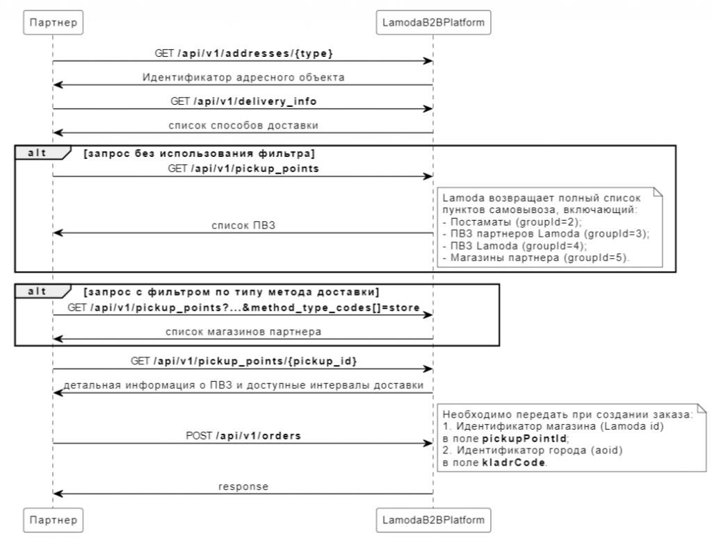
Создание заказа с доставкой в магазин выполняется по аналогии с созданием заказа на доставку в ПВЗ посредством стандартных API запросов, описанных для модели Fulfilment:
- Получение идентификатора города GET /api/v1/addresses/{type}.
- Получение доступных для данного города способов доставки GET /api/v1/delivery_info.
- Получение списка доступных для данного города пунктов самовывоза GET /api/v1/pickup_points. Дополнительно реализована возможность фильтрации по коду типа метода доставки: получить данные только магазинов партнера (method_type_codes[]=store), либо только ПВЗ (method_type_codes[]=pickup).
- Получение детальной информации о магазине и доступных интервалах доставки GET /api/v1/pickup_points/{id}. В методе возвращаются интервалы (дата и время доставки), когда клиент сможет забрать заказ в выбранном магазине.
- Создание заказа с доставкой в выбранный магазин в определенный доступный интервал доставки POST /api/v1/orders.
Информационные обмены при формировании заказа

Помогла эта информация?
Спасибо за отзыв
0/1000
Отправить