Содержание статьи
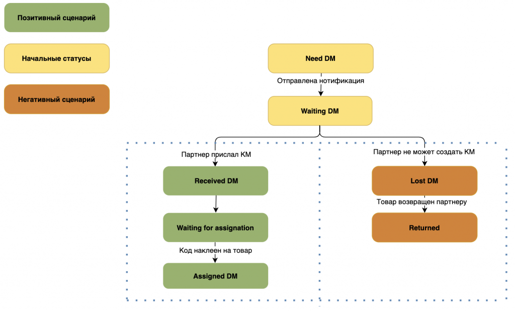
На рисунке ниже приведена схема переходов статусов заблокированных товаров:

Lamoda B2B Platform по расписанию формирует и рассылает на email нотификации о блокировке товаров, содержащие ссылку для генерации отчета. При переходе по ссылке выполняется перенаправление в раздел.
Датаматрикс интерфейса Lamoda B2B Platform, где доступен экспорт отчета о статусах заблокированных товарах в формате XLSX.
В таблице ниже даны пояснения по статусам товаров:
| Статус в Lamoda B2B Platform | Статус в интерфейсе | Описание |
| Need DM | Требуется код маркировки | Товар заблокирован и необходима перемаркировка, формируется нотификация партнеру. Действий со стороны партнера до получения нотификации не требуется |
| Waiting DM | Ожидает код маркировки | Партнеру была отправлена нотификация о том, что товар заблокирован из-за проблем с кодом маркировки. Партнеру необходимо загрузить файл с ответом |
| Received DM | Получен новый код маркировки | Партнер в ответе указал новый код маркировки. Товар направлен на перемаркировку, дополнительных действий со стороны партнера не требуется |
| Waiting for assignation | Ожидает наклейки кода маркировки | Выполняется перемаркировка, дополнительных действий со стороны партнера не требуется. |
| Lost DM | Потерян код маркировки | Партнер в ответе указал, что не может создать новый код маркировки. Необходима дополнительная коммуникация с менеджером со стороны Lamoda. |
Помогла эта информация?
Спасибо за отзыв
0/1000
Отправить